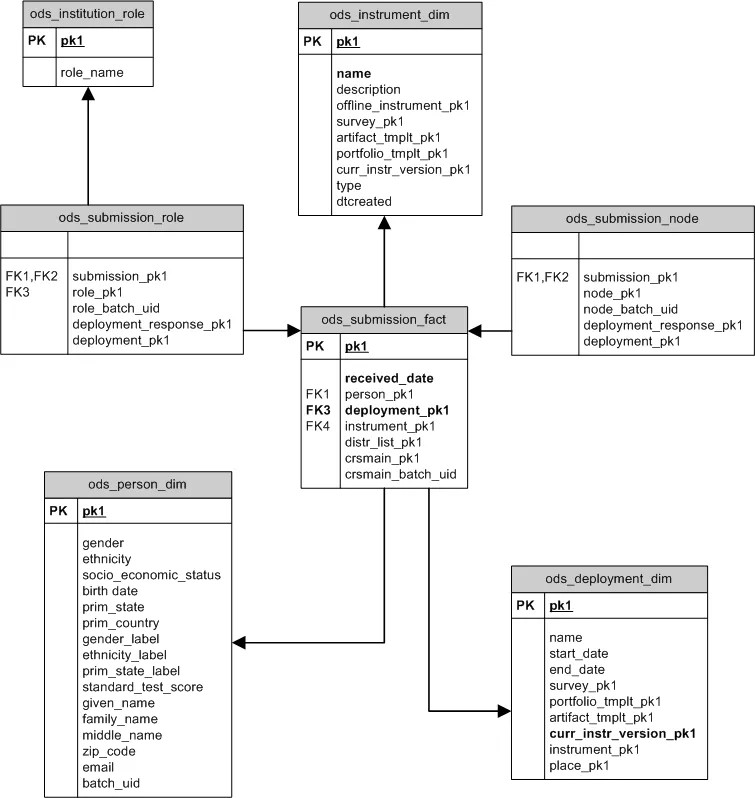
Esquema en estrella de las entregas de Resultados
El esquema en estrella de Entregas proporciona información a nivel de entrega sobre las entregas de instrumentos. Nivel de entrega significa que este esquema en estrella solo contiene datos sobre la persona que se suponía que debía entregar el instrumento y si realmente lo entregó. Este esquema en estrella no proporciona el contenido de la entrega real.

ODS_SUBMISSIONS_FACT
ODS_SUBMISSIONS_FACT contiene un registro para cada posible entrega para cualquier implementación. La palabra potencial se utiliza para indicar que habrá un registro de entregas para cada entidad (encuesta, portafolio, artefacto) que podría devolverse como resultado de una implementación. Algunos registros de entrega indicarán que se recibió la entrega (tendrán un received_date no nulo) y algunos registros indicarán que la entrega no se recibió.
Columna | Descripción | Se utiliza para filtrar registros |
|---|---|---|
| Identificador único. | |
| Identifica el registro | Atributos personales como el sexo o el código postal. |
| Identifica el registro | Implementación, o por el instrumento que se está implementando. Solo se puede implementar un instrumento a la vez. |
| La fecha en que se entregó esta respuesta. El valor nulo indica que esta entrega nunca se recibió realmente. El sistema implementó un instrumento, pero el receptor nunca entregó una respuesta. | |
| Identifica el registro | |
| Identifica la lista de distribución que provocó la implementación de este instrumento de evaluación por parte de la persona que realizó la entrega. | Lista de distribución. |
| Identifica el registro ods_ls_course en el que se inscribió la persona que realizó la entrega. Solo se completa si esta encuesta se envió a los cursos. | |
| Identifica el registro ods_ls_course en el que se inscribió la persona que realizó la entrega. Solo se completa si esta encuesta se envió a los cursos. |
Consulta de ejemplo
Esta consulta muestra cada estándar asociado a cada curso y los contenidos alineados con cada estándar.
SELECT lsc.course_name COURSE_TITLE,
( SELECT count(*)
FROM ods_submission_fact isf
WHERE isf.received_date is not null AND
isf.deployment_pk1 = dd.pk1 AND
isf.crsmain_pk1 = 1sc.pk1
) RESPONSES_RECEIVED,
( SELECT count(*)
FROM ods_submission_fact isf
WHERE isf.received_date is null AND
isf.deployment_pk1 = dd.pk1 AND
isd.crsmain_pk1 = lsc.pk1
) RESPONSES_NOT_RECEIVED
FROM ods_deployment_dim dd
INNER JOIN ods_submission_fact sf ON dd.pk1 = sf.deployment_pk1
INNER JOIN ods_ls_course lsc ON lsc.pk1 = sf.crsmain_pk1
WHERE dd.pk1 = 2
ORDER BY lsc.course_name