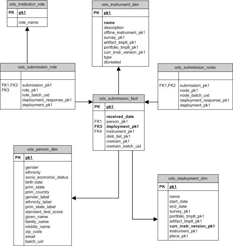
Schéma en étoile des résultats envoyés
Le schéma en étoile des travaux remis fournit des informations sur les travaux remis à l'aide d'instruments. Le niveau du travail remis signifie que ce schéma en étoile contient uniquement des données sur la personne qui était censée envoyer l'instrument et si elle l'a réellement envoyé. Le contenu du travail réellement remis n'est pas fourni par ce schéma en étoile.

ODS_SUBMISSIONS_FACT
ODS_SUBMISSIONS_FACT contient un enregistrement pour chaque soumission potentielle pour tout déploiement. Le terme « potentiel » est utilisé pour indiquer qu'il y aura un enregistrement de travail remis pour chaque entité (enquête, portfolio, artefact) susceptible de revenir à la suite d'un déploiement. Certains enregistrements de travail remis indiquent que le travail remis a été reçu (ce qui aura une valeur received_date différente de zéro ) tandis que d'autres enregistrements indiquent que le travail remis n'a pas été reçu.
Colonne | Description | Utilisé pour filtrer les enregistrements |
|---|---|---|
| Identificateur unique. | |
| Identifie l'enregistrement | Attributs personnels tels que le genre ou le code postal. |
| Identifie l'enregistrement | Déploiement, ou en fonction de l'instrument en cours de déploiement. Seul un instrument peut être déployé à la fois. |
| La date à laquelle cette réponse a été envoyée. Une valeur nulle indique que ce travail remis n'a jamais été réellement reçu. Le système a déployé un instrument, mais le destinataire n'a jamais envoyé de réponse. | |
| Identifie l'enregistrement | |
| Identifie la liste de distribution à l'origine du déploiement de cet instrument d'évaluation à l'intention de l'expéditeur. | Liste de distribution. |
| Identifie l'enregistrement ods_ls_course auquel l'expéditeur était inscrit. Renseigné uniquement si cette enquête a été envoyée aux cours. | |
| Identifie l'enregistrement ods_ls_course auquel l'expéditeur était inscrit. Renseigné uniquement si cette enquête a été envoyée aux cours. |
Exemple de requête
Cette requête affiche chaque norme associée à chaque cours et les contenus alignés avec chaque norme.
SELECT lsc.course_name COURSE_TITLE,
( SELECT count(*)
FROM ods_submission_fact isf
WHERE isf.received_date is not null AND
isf.deployment_pk1 = dd.pk1 AND
isf.crsmain_pk1 = 1sc.pk1
) RESPONSES_RECEIVED,
( SELECT count(*)
FROM ods_submission_fact isf
WHERE isf.received_date is null AND
isf.deployment_pk1 = dd.pk1 AND
isd.crsmain_pk1 = lsc.pk1
) RESPONSES_NOT_RECEIVED
FROM ods_deployment_dim dd
INNER JOIN ods_submission_fact sf ON dd.pk1 = sf.deployment_pk1
INNER JOIN ods_ls_course lsc ON lsc.pk1 = sf.crsmain_pk1
WHERE dd.pk1 = 2
ORDER BY lsc.course_name