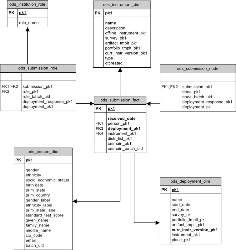
Esquema em estrela de Envios de resultados
O esquema em estrela Envios fornece informações de nível de envio sobre envios de instrumentos. No nível do envio significa que o esquema em estrela contém apenas dados sobre a pessoa que deveria enviar o instrumento e se o enviou de fato. O conteúdo do envio real não é fornecido pelo esquema em estrela.

ODS_SUBMISSIONS_FACT
ODS_SUBMISSIONS_FACT contém um registro para cada envio potencial para qualquer implantação. A palavra potencial é usada para indicar que haverá um registro de envio para cada entidade (pesquisa, portfólio, artefato) que pode voltar como resultado de uma implantação. Alguns registros de envio indicarão que o envio foi recebido (terão um received_date não nulo) e alguns registros indicarão que o envio não foi recebido.
Coluna | Descrição | Usado para filtrar registros |
|---|---|---|
| Identificador exclusivo. | |
| Identifica o registro | Atributos pessoais como gênero ou CEP. |
| Identifica o registro | Implantação, ou pelo instrumento que está sendo implantado. Somente um instrumento pode ser implantado de cada vez. |
| A data em que a resposta foi enviada. Nulo indica que o envio nunca foi realmente recebido. O sistema implantou um instrumento, mas o receptor nunca enviou uma resposta. | |
| Identifica o registro | |
| Identifica a lista de distribuição que fez com que o remetente tivesse esse instrumento de avaliação implantado. | Lista de distribuição. |
| Identifica o registro ods_ls_course em que o remetente foi matriculado. Preenchido somente se a pesquisa foi enviada para cursos. | |
| Identifica o registro ods_ls_course em que o remetente foi matriculado. Preenchido somente se a pesquisa foi enviada para cursos. |
Pergunta sobre a amostra
A consulta mostra cada padrão associado a cada curso e o conteúdo alinhado a cada padrão.
SELECT lsc.course_name COURSE_TITLE,
( SELECT count(*)
FROM ods_submission_fact isf
WHERE isf.received_date is not null AND
isf.deployment_pk1 = dd.pk1 AND
isf.crsmain_pk1 = 1sc.pk1
) RESPONSES_RECEIVED,
( SELECT count(*)
FROM ods_submission_fact isf
WHERE isf.received_date is null AND
isf.deployment_pk1 = dd.pk1 AND
isd.crsmain_pk1 = lsc.pk1
) RESPONSES_NOT_RECEIVED
FROM ods_deployment_dim dd
INNER JOIN ods_submission_fact sf ON dd.pk1 = sf.deployment_pk1
INNER JOIN ods_ls_course lsc ON lsc.pk1 = sf.crsmain_pk1
WHERE dd.pk1 = 2
ORDER BY lsc.course_name