결과 제출에 따른 스키마
제출된 스타 스키마는 기기 제출과 관련된 수준의 정보를 제공합니다. 제출 수준이란 이 스타 스키마에 기기를 제출해야 할 사람과 실제로 기기를 제출했는지에 대한 데이터만 포함한다는 것을 의미합니다. 제출된 콘텐츠는 이 별표 스키마에서 제공되지 않습니다.

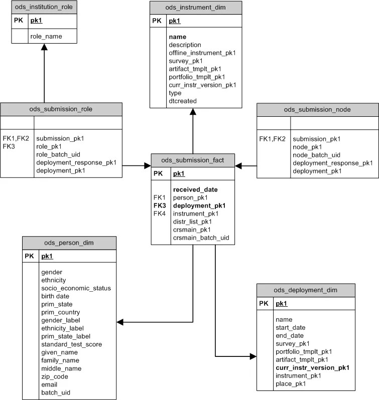
ODS_SUBMISSIONS_FACT
ODS_SUBMISSIONS_FACT에는 모든 배포에 대한 각 잠재적 제출에 대한 레코드가 하나씩 포함되어 있습니다. 잠재력이라는 용어는 설문 조사, 포트폴리오, 작품과 같은 각 엔터티에 대한 제출 기록이 배포 결과로 돌아올 수 있음을 나타내는 데 사용됩니다. 일부 제출 기록에는 제출이 수신되었다는 표시가 있고(received_date가 null이 아님), 다른 기록에는 제출이 수신되지 않았다는 표시가 있습니다.
열 | 설명 |
|
|---|---|---|
| 고유 식별자. | |
| 제출자의 | 성별이나 우편번호와 같은 개인 속성입니다. |
| 설문 조사 응답이나 코스 평가가 제출자에게 전송되게 하는 배포에 대한 | 배포 과정 또는 배포되는 장치로 인해 발생합니다. 기기는 한 번에 하나만 배포할 수 있습니다. |
| 이 답변이 제출된 날짜입니다. Null은 제출이 실제로 수신되지 않았음을 나타냅니다. 시스템이 기기를 배포했으나 수신기가 응답을 제출하지 않았습니다. | |
| 악기의 | |
| 제출자가 평가 도구를 배포하도록 지정된 배포 목록을 확인합니다. | 메일 그룹. |
| ods_ls_course 레코드가 제출자에 의해 등록되었는지 확인합니다. 이 설문조사는 코스로 전송될 경우에만 작성됩니다. | |
| ods_ls_course 레코드가 제출자에 의해 등록되었는지 확인합니다. 이 설문조사는 코스로 전송될 경우에만 작성됩니다. |
샘플 쿼리
이 쿼리는 각 과정에 연결된 표준과 해당 표준에 부합하는 콘텐츠를 보여줍니다.
SELECT lsc.course_name COURSE_TITLE,
( SELECT count(*)
FROM ods_submission_fact isf
WHERE isf.received_date is not null AND
isf.deployment_pk1 = dd.pk1 AND
isf.crsmain_pk1 = 1sc.pk1
) RESPONSES_RECEIVED,
( SELECT count(*)
FROM ods_submission_fact isf
WHERE isf.received_date is null AND
isf.deployment_pk1 = dd.pk1 AND
isd.crsmain_pk1 = lsc.pk1
) RESPONSES_NOT_RECEIVED
FROM ods_deployment_dim dd
INNER JOIN ods_submission_fact sf ON dd.pk1 = sf.deployment_pk1
INNER JOIN ods_ls_course lsc ON lsc.pk1 = sf.crsmain_pk1
WHERE dd.pk1 = 2
ORDER BY lsc.course_name