Resultaten van sterschema Inzendingen
Het sterschema Inzendingen geeft informatie over inzendingsniveaus over inzendingen van instrumenten. Inzendingsniveau betekent dat dit sterschema alleen gegevens bevat over de persoon die het instrument had moeten verzenden en of diegene het ook daadwerkelijk heeft ingediend. De inhoud van de daadwerkelijke inzending wordt niet bepaald door dit sterschema.

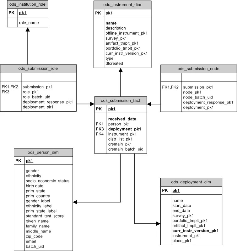
ODS_SUBMISSIONS_FACT
ODS_SUBMISSIONS_FACT bevat één record voor elke mogelijke indiening voor elke implementatie. Het woord 'mogelijk' wordt gebruikt om aan te geven dat er een inzendingsrecord wordt uitgevoerd voor elke entiteit (enquête, portfolio, werkstuk) die mogelijk terugkomt als gevolg van een implementatie. Sommige inzendingsrecords geven aan dat de inzending is ontvangen (heeft een niet-null-received_date) en sommige records geven aan dat de inzending niet is ontvangen.
Kolom | Beschrijving | Wordt gebruikt om |
|---|---|---|
| Unieke ID. | |
| Identificeert de | Persoonlijke kenmerken, zoals gender of postcode. |
| Identificeert de | Implementatie of per instrument dat geïmplementeerd wordt. Er kan maar één instrument tegelijk geïmplementeerd worden.. |
| De datum waarop dit antwoord is verzonden. Null geeft aan dat deze inzending nooit daadwerkelijk is ontvangen. Het systeem heeft een instrument geïmplementeerd maar de ontvanger heeft nooit een reactie verzonden. | |
| Identificeert de | |
| Identificeert de distributielijst waardoor deze inzender dit evaluatie-instrument geïmplementeerd heeft gekregen. | Distributielijst. |
| Identificeert de ods_ls_course record waarbij de inzender is ingeschreven. Alleen ingevuld wanneer deze enquête is verzonden naar cursussen. | |
| Identificeert de ods_ls_course record waarbij de inzender is ingeschreven. Alleen ingevuld wanneer deze enquête is verzonden naar cursussen. |
Voorbeeld query
Met deze query zie je de verschillende standaarden die zijn gekoppeld aan een cursus en de inhoud die is afgestemd op de verschillende standaarden.
SELECT lsc.course_name COURSE_TITLE,
( SELECT count(*)
FROM ods_submission_fact isf
WHERE isf.received_date is not null AND
isf.deployment_pk1 = dd.pk1 AND
isf.crsmain_pk1 = 1sc.pk1
) RESPONSES_RECEIVED,
( SELECT count(*)
FROM ods_submission_fact isf
WHERE isf.received_date is null AND
isf.deployment_pk1 = dd.pk1 AND
isd.crsmain_pk1 = lsc.pk1
) RESPONSES_NOT_RECEIVED
FROM ods_deployment_dim dd
INNER JOIN ods_submission_fact sf ON dd.pk1 = sf.deployment_pk1
INNER JOIN ods_ls_course lsc ON lsc.pk1 = sf.crsmain_pk1
WHERE dd.pk1 = 2
ORDER BY lsc.course_name