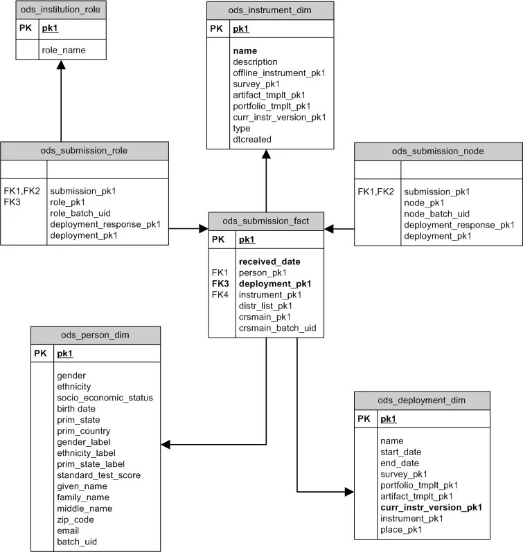
结果提交星型方案
提交星型方案提供有关工具提交的提交级别信息。提交级别意味着此星型方案仅包含有关应提交工具的人员以及他们是否实际提交工具的数据。此星型方案不提供实际提交的内容。

ODS_SUBMISSIONS_FACT
ODS_SUBMISSIONS_FACT包含任何部署的每个潜在提交的一条记录。“潜在”一词用于表示部署后可能返回的每个实体(调查、电子档案夹、辅件)都有一条提交记录。某些提交记录将指示已收到提交 (将具有非 null received_date) ,某些记录将指示未收到提交。
列 | 描述 | 用于按以下条件筛选 |
|---|---|---|
| 唯一标识符。 | |
| 标识发送此提交的人员的 | 人员属性,例如性别或邮政编码。 |
| 标识导致将正在回答的调查或课程评估发送给提交者的部署的 | 部署,或通过正在部署的工具。一次只能部署一个工具。 |
| 提交此答案的日期。空值表示从未实际收到此提交。系统部署了工具,但接收方从未提交响应。 | |
| 标识此提交所针对的文书的 | |
| 标识导致该提交者将此评估工具部署给他们的分发列表。 | 分发列表。 |
| 标识在其中注册提交者的 ods_ls_course 记录。仅在将此调查发送至课程时填充。 | |
| 标识在其中注册提交者的 ods_ls_course 记录。仅在将此调查发送至课程时填充。 |
示例查询
此查询将显示与每个课程关联的每个标准以及与每个标准对齐的内容。
SELECT lsc.course_name COURSE_TITLE,
( SELECT count(*)
FROM ods_submission_fact isf
WHERE isf.received_date is not null AND
isf.deployment_pk1 = dd.pk1 AND
isf.crsmain_pk1 = 1sc.pk1
) RESPONSES_RECEIVED,
( SELECT count(*)
FROM ods_submission_fact isf
WHERE isf.received_date is null AND
isf.deployment_pk1 = dd.pk1 AND
isd.crsmain_pk1 = lsc.pk1
) RESPONSES_NOT_RECEIVED
FROM ods_deployment_dim dd
INNER JOIN ods_submission_fact sf ON dd.pk1 = sf.deployment_pk1
INNER JOIN ods_ls_course lsc ON lsc.pk1 = sf.crsmain_pk1
WHERE dd.pk1 = 2
ORDER BY lsc.course_name