Build Queries for Occupation Insight
Occupation Insight is a multi-tenant Software as a Service (SaaS) solution. Forms Builder 3.4 and later can be configured to access Occupation Insight as a data source for real-time analytics about the job market. With this configuration, OData queries can be used in Form Designer to retrieve data from the Occupation Insight API.
The configuration for Occupation Insight is done via a name key in the <products> section of the Designer web.config file. The baseUrl defines the path for Occupation Insight OData queries.
<add name="Occupation Insight" enabled="true" baseUrl="<Your Occupation Insight API URL>" odataPath="/odata" requestHeaderKey="apiKey" requestHeaderValue="[]"/>
The base URL for your installation of Occupation Insight is displayed in the About window of Forms Builder.
The data returned by the OData queries can be displayed in controls such as Drop-down List, Multiselect, Single-select Search, Typeahead, and Grid. In these controls, users can select "Occupation Insight" as the Product property and construct the applicable OData query to retrieve the desired properties from the Occupation Insight data source.
The Occupation Insight data model is documented in the Anthology Inc. Occupation Insight Power BI API at http://cmc-occupation-insights-bi-api.azurewebsites.net/swagger/ui/index#/.
Rendered Form
This form allows the user to view average salaries and projected employment data based on the selected state and occupation.
Form Layout
The form layout in Form Designer has two columns with Drop-down List, Label, and Grid controls. ![]()
Drop-down List - States
The properties of the Drop-down List for States include the Lookup Query settings and the Product selection. ![]()
The table below highlights the control properties that are related to the Occupation Insight data source.
| Control Property | Property Value | Occupation Insight API |
|---|---|---|
|
Lookup Display Member |
StateName |
|
|
Lookup Query |
States |
|
|
Lookup Sort Member |
StateName |
|
|
Lookup Value Member |
StateId |
|
|
Model |
vm.models.stateOI |
|
|
Product |
Occupation Insight |
Drop-down List - Occupations
The properties of the Drop-down List for Occupations include the Lookup Query settings and the Product selection. ![]()
The table below highlights the control properties that are related to the Occupation Insight data source.
| Control Property | Property Value | Data Source Occupation Insight API |
|---|---|---|
|
Lookup Display Member |
OccupationName |
|
|
Lookup Query |
Occupations |
|
|
Lookup Sort Member |
OccupationName |
|
|
Lookup Value Member |
OccupationId |
|
|
Model |
vm.models.occupationOI |
|
|
Product |
Occupation Insight |
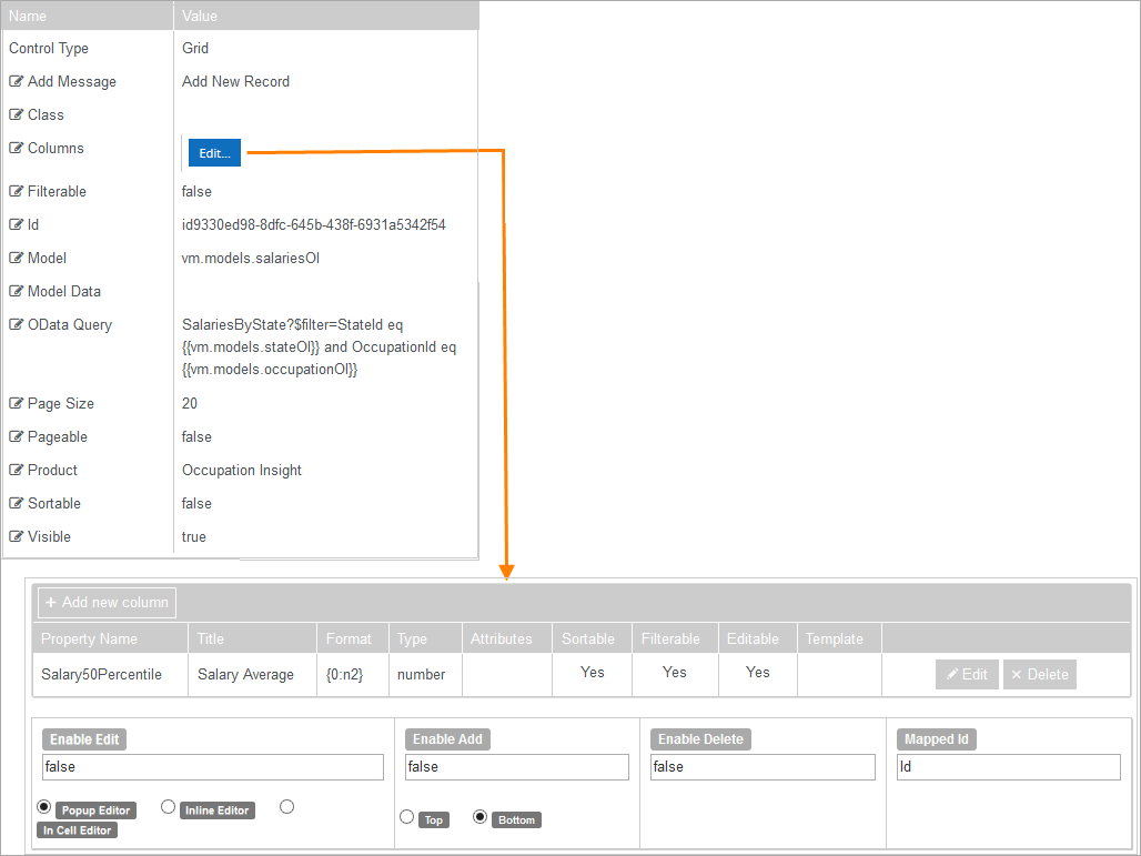
Grid - SalariesByState
The grid for SalariesByState consists of one column that displays the Salary50Percentile value retrieved using the Occupation Insight API. ![]()
The table below highlights the control properties that are related to the Occupation Insight data source.
| Control Property | Property Value | Occupation Insight API |
|---|---|---|
|
Model |
vm.models.salariesOI |
|
|
OData Query |
SalariesByState?$filter=StateId eq {{vm.models.stateOI}} and OccupationId eq {{vm.models.occupationOI}} This query is linked to the selection of the StateId and OccupationId in the Drop-down Lists above. The Model property binds the Drop-down Lists to the following values:
|
|
|
Product |
Occupation Insight |
Grid - OccupationStateProjections
The grid for OccupationStateProjections consists of two columns that display the EmploymentCurrent and EmploymentFuture values retrieved using the Occupation Insight API. ![]()
The table below highlights the control properties that are related to the Occupation Insight data source.
| Control Property | Property Value | Occupation Insight API |
|---|---|---|
|
Model |
vm.models.employmentOI |
|
|
OData Query |
OccupationStateProjections?$filter=StateId eq {{vm.models.stateOI}} and OccupationId eq {{vm.models.occupationOI}} This query is linked to the selection of the StateId and OccupationId in the Drop-down Lists above. The Model property binds the Drop-down Lists to the following values:
|
|
|
Product |
Occupation Insight |

